開発版(Excel/Access)対応版
以下に、dbSheet製品のExcel対応版とAccess対応版(オプション)について、ご紹介します。
まず、開発実行するPCには、必ずExcelもしくはAccessが必要になります。(実行する場合、Access対応版に限りAccessのRuntime(無料)が使えます。)
サーバーには、ExcelやAccessのライセンスは不要です。(サーバー側では、ファイルを一元管理しますが、サーバー側ではアプリケーションの動作は致しません。)
Excel対応版は、エンドユーザーの方が簡単に作成できる機能とプロフェッショナルなフル開発機能の2種類をご用意しています。
Access対応版は、既存のAccessでの開発では実現できなかったWebシステム化や権限管理、IT統制管理などの機能をVBAのソースの中に当社API関数を組みこむだけでシステムのレベルアップが出来ます。

段階的に開発を進める
Excel対応版の開発環境
開発版は、管理者が権限を付与したプロジェクトやデータベースに対して開発作業を行います。
主な作業は、Excelシート(画面)とデータベースをつなぐことですが、Excelから入力したデータを更新したり、データベースから集計した結果をExcelシートに展開したりします。
①マスタープログラム作成は、開発支援機能を使います。(以下のIOTG機能を利用)
②Excelシートとデータベースの設定は、クエリデザイナー(SQL文自動生成)を使うとマウスだけで設定が可能です。
③開発途中は、エラーが出たり設定の確認が出来るログモニターを活用します。(エラーが出たらその箇所まで案内してくれます)

製品機能一覧とExcel対応版のタスクタイプ一覧
【開発支援機能】
・クエリーデザイナー
・ログモニター(デバッグ用/レスポンス計測等)
・テーブルメンテナンス(テーブルのデータ編集機能)
・IOTG(マスターPG自動作成)、IOTGPlus(かんたん作成機能)

具体的に便利な機能をご紹介いたします。

クエリーデザイナー
(SQL文作成自動ツール)
dbSheet内のDB定義で設定されたデータベースに対して、処理毎に必要なDBとテーブルを選択した後、データを取得するSQL文を記述することが出来ます。
このクエリーデザイナーを使うことで、このようにテーブル間を連結したり条件を設定すると、SQL文が自動生成されます。
実際にSQL文を実行した結果(データ)を見て確認することも可能です。

テーブルメンテナンス機能
・新規テーブル作成
・既存のテーブルにデータインポート(上書き)
・既存のテーブルのデータを手動で編集
リスト形式のExcelシート(または、Accessファイル)からテーブルを作成することが出来ます。対象データベースは、SQLServer、Oracle、MySQLが対象になります。テーブル作成後のデータ一括インポート(上書き)も可能です。
Excelシート上にマスターデータがあれば、データも含めて取込みが出来る点が便利です。
取り込んだデータに対するメンテナンスが出来ます。(追加、更新、削除)

IOTGプログラム自動作成
IOTG(インプット・アウトプット・タスク・ジェネレータ)は、作成されたテーブルからウィザード形式でリスト形式/カード形式及び組み合わせの画面(Excelシート)と読込/更新のプログラムを自動作成してくれます。
・マスターメンテナンス用Excelシートの自動作成
・読込/更新/削除機能を自動作成

ログモニター(デバッグ用)
開発版のデバッグ実行モードを起動している最中にログモニターを起動することが出来ます。
エラーが出た際には、何が原因か特定することが出来ます。
各タスクタイプ関数の組み合わせの動作を一つ一つ動作を確認出来ますので、開発者にとっては無くてはならない機能の一つです。
・ステップイン実行では、検証したい場所まで1つ1つの動作を止めながら確認することもできます。
・各処理毎の時間も計測出来ますので、レスポンスが遅い箇所を特定することも可能です。

リファレンス文書作成
開発したプログラム(定義ファイル)の定義書をExcelに出力することが出来ます。プロジェクトのドキュメントとして保存しておくと便利です。
・メニュー構造
・メニュー悌吾
・ボタン定義
・タスク定義
・集計定義(グループ集計/クロス集計)
・データベース定義
・ブック定義(Excelファイル)
・イベント定義
・プロジェクト設定

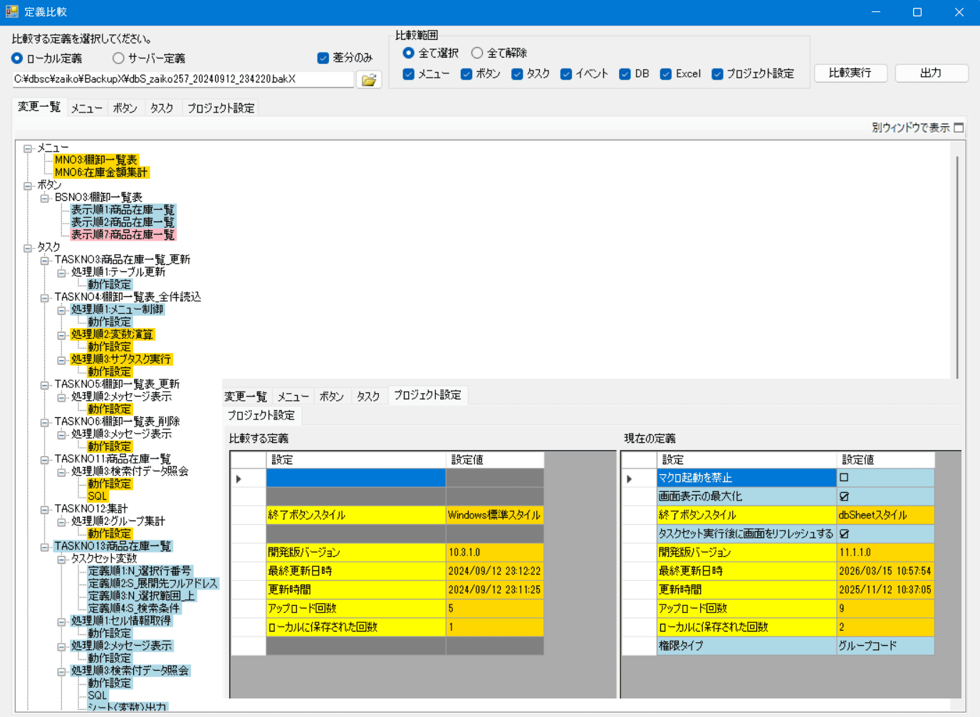
プロジェクト定義比較
この機能は、作成途中のプロジェクトとサーバーへアップロードしたプロジェクトもしくは、バックアップされた過去の定義と比較して変更箇所を画面とExcelで出力することが出来ます。
使用例はさまざまですが、IT統制上報告が必要な際に出力して利用出来ます。
・本番稼働後の改修プロジェクトの変更履歴を取りたい場合
・昨日のプロジェクトと本日のプロジェクとの差を調べたい時
・担当者の引継ぎする際に、プロジェクトの進捗を報告する場合等

プロジェクトのマージ機能
完成した2つのプロジェクトを1つに結合(マージ)することが出来ます。
・2つ目のプロジェクト(全体/一部)を一つに結合
・メニュー/ボタン/タスク定義の範囲を指定し、1つのプロジェクトに結合

プロジェクト間のタスクコピー機能
異なるプロジェクト間で、タスク(メニュー/ボタン/タスク)をコピーして貼り付けることが出来ます。

プロジェクト設定機能
サーバー接続
・セッション確認の間隔時間(分)
・Webサービス接続時のタイムアウト時間(秒)
・Webサービス接続時、内容データを圧縮する
・キャッシュを利用する等
プロジェクト実行動作の画面
ですが、このようにプロジェクト単位で詳細な設定が出来るようになています。
・データべース接続時のタイムアウト時間(秒)
・ローカルディスクとサーバーへのログ保存
Excel動作(Excelセキュリティ機能)
①マクロ起動の禁止(Excel起動時にマクロ起動を禁止)
②右クリック時のメニューを表示しない
③ショトカットキーの無効化
・コピー/切り取り/貼り付け/「全て選択」を無効にする
データの更新及び排他制御機能
開発者の一番のネックは、データの更新処理を作ることにあります。特にExcelのリスト形式のデータを一括して更新するロジックは、作り手のスキルや作業負担が大きいことから当社では、一切コーディングしないイージークエリー機能を開発しました。
Excelシート上にデータを読み込んだ際に、追加、更新、削除をすべて自動判別して更新するタスク機能になります。
イージークエリーの原理



製品機能一覧とExcel対応版のタスクタイプ一覧
Access対応版
運用時の操作の流れ
② 起動するプロジェクトを選択すると、dbSheetサーバーから最新の定義ファイルおよびAccessファイルがダウンロードされます。
③ ダウンロードされたAccessファイルが起動すると、組み込まれたAPIが動作し、サーバー上のデータベースから必要なデータを取得します。
④ その後は、Accessの機能を利用して、従来と同様の操作で業務を行うことができます。

Access対応版の特徴

- ファイル形式はACCDB
- サーバーによるログイン認証
- グループ別の権限管理が可能
- ユーザー操作ログの一元管理
- データ更新時の同時実行制御あり
- 直接SQL実行やストアドプロシージャ実行、及びビューの参照も可能
- Access Runtimeでも動作可能
- Access2016~2021、Microsoft365(Access)に対応
- WAN回線にも対応(http、soap)
- ACCDBの自動配布機能
- SQL Server2014~2025に対応
Access対応版 API一覧
下記のボタンを押すとAPI一覧をダウンロードできます。

